General Features

Core system settings that define how data is processed, visualized, and structured.

General Features

Core system settings that define how market data is processed, cleaned, visualized and transformed into footprint‑based structures.

Foundational Data & Processing Settings

How raw tick data is collected, filtered and converted into stable footprint structures.

These settings define the foundation of Footprint‑Secrets. They control how raw market data is interpreted, how noise is removed, and how price‑by‑price structures are built. Clean data is essential for accurate footprint candles, volume profiles and all analytical layers.

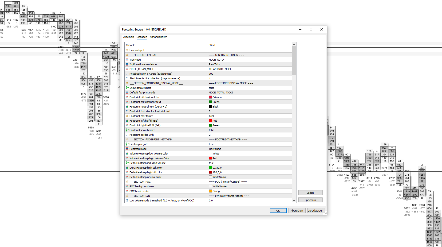
SettingDescription
Tick SourceSelect between native MT5 ticks or alternative data feeds.
Tick ModeAdaptive or fixed tick processing for different market conditions.
Price Movement LogicUse raw or cleaned price movement to reduce micro‑noise.
Price CleaningApply minimum‑movement filters for stable footprint geometry.
Price LevelDefine vertical resolution for footprint and volume calculations.
Start Time ControlShift session start dynamically for custom historical analysis.

Footprint Display & Custom Candle Settings

How footprint candles are drawn, structured and visually represented.

These settings define the visual behavior of footprint candles — including spacing, color logic, custom time axes and text modes. They allow you to tailor the footprint to your preferred trading style, whether you focus on delta, bid/ask flow or total volume.

SettingDescription
Footprint Display ModeTotal volume, delta, bid × ask or percentage‑based modes.
Custom Time AxisBuild candles using custom time logic instead of exchange timestamps.
Candle Width & GapAdjust spacing and proportions for optimal readability.
Footprint Text ColorsConfigure bid‑dominant, ask‑dominant and neutral tones.
Footprint Fill ColorsCustomize bid/ask rectangle fills and volume bar colors.

Heatmap Configuration

Global heatmap settings for volume, delta and bid/ask intensity.

Heatmaps highlight where the market traded aggressively or passively. They reveal absorption, exhaustion and pressure zones that are invisible on standard charts. Colors and scaling can be fully customized to match your preferred visual intensity.

SettingDescription
Heatmap ModeVolume, Delta or Bid/Ask intensity maps.
Adaptive Delta ScalingBlend delta with volume for more accurate pressure visualization.
Color MappingDefine low/high colors for each heatmap mode.

Market Structure Layers

Analytical layers that highlight structural behavior, liquidity and orderflow anomalies.

Market structure layers enhance the footprint by identifying areas of aggression, absorption, imbalance and rejection. These tools help you understand the internal dynamics of each move and spot high‑value trading opportunities.

LayerDescription
Fight / Calm ZonesHighlight high‑intensity battles and low‑activity calm periods.
Stacked ImbalanceReveal directional pressure across consecutive price levels.
AbsorptionDetect areas where aggressive flow is absorbed by passive liquidity.
Price RejectionMark levels where price sharply rejects due to lack of interest.

Candle Options

Traditional candlestick settings used alongside the footprint.

Candle options allow you to combine classic candlestick visuals with footprint‑level detail. This hybrid view provides additional context for trend, reversal and rotation analysis.

SettingDescription
Candle ColorsConfigure bull, bear and doji colors.
Candle Width & Wick WidthAdjust proportions for clarity.
POC per CandleShow the most traded price level inside each candle.
VAH/VAL per CandleDisplay micro‑value areas inside each candle.

Session & Time Controls

Align charts with specific market sessions or custom time windows.

Session controls let you align your chart with EU, US, AS or custom sessions. Time axis colors and backgrounds can be adjusted for better readability across different themes.

SettingDescription
Session ModeSwitch between EU, US, AS or custom session definitions.
Time Axis BackgroundCustomize the appearance of the time axis.
Time Axis Text & Line ColorsImprove readability in different chart themes.

Pixel & Scaling Controls

Visual scaling for consistent footprint geometry across all zoom levels.

Pixel and scaling controls ensure that footprint geometry remains consistent and readable, regardless of zoom level. Dynamic scaling provides Bookmap‑style clarity when needed.

SettingDescription
Pixels per PricelevelControl vertical scaling for footprint and volume profile.
Dynamic ScalingAutomatically adjust scaling for optimal clarity.